RFTestTool
测试环境
在使用 RFTestTool 前,待测设备必须烧录测试固件,并且需要运行在【MP Mode】下,可使用 MP Tool 配置 “MP Mode”。
配置 MP Mode
主要功能
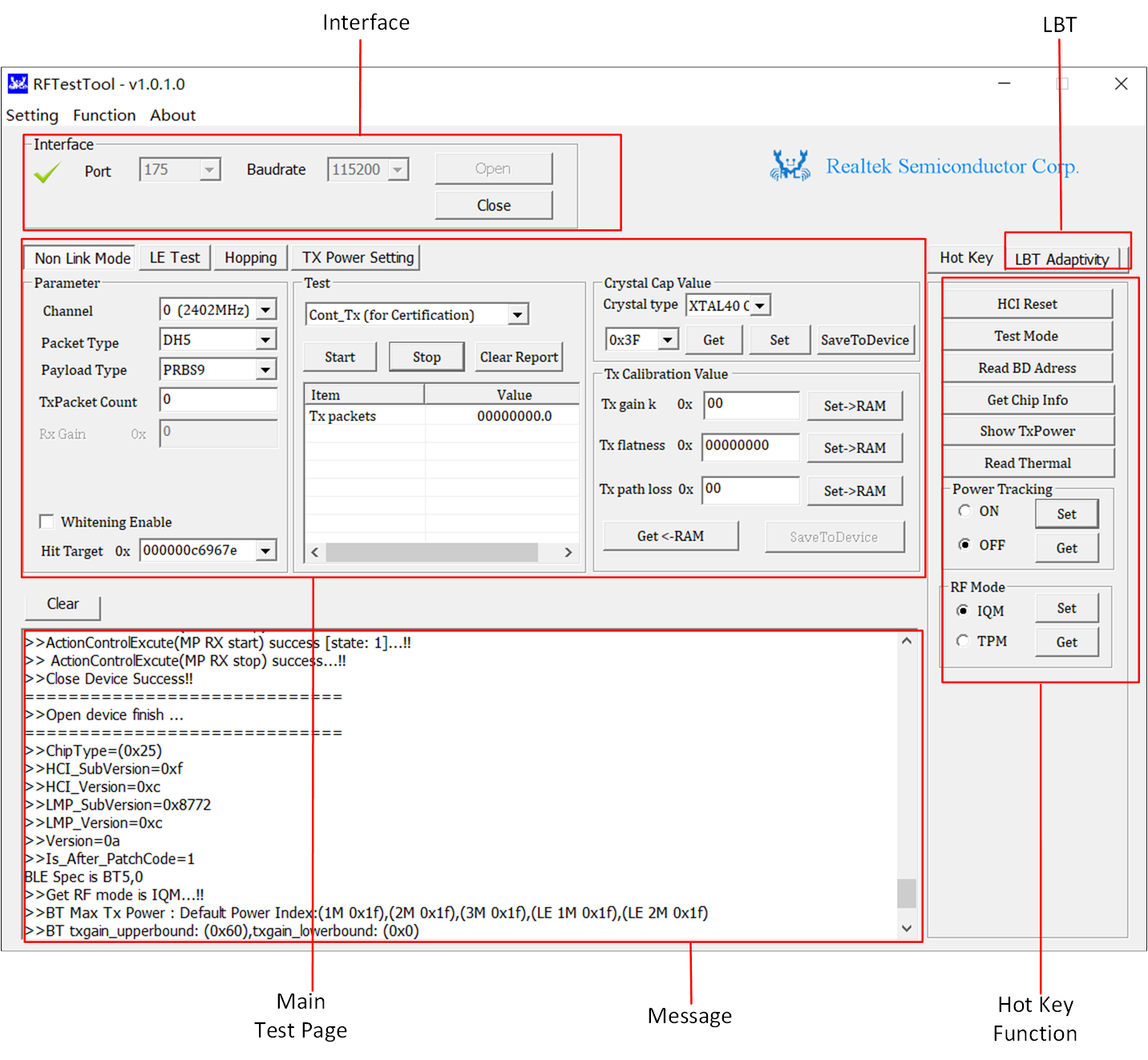
RFTestTool 主要包含以下两种测试模式,主页面功能区块如下。
RFTestTool 主页面
消息框可以确认待测设备的一些讯息,和每个操作步骤执行成功与否。
消息框
包含基本所有的 RF 功能测试页面,功能项说明如下。
页面项 |
测试内容 |
|---|---|
BR/EDR,Single Tone,Continue tx...测试 |
|
BLE TX/RX 测试 |
|
Hopping 测试,主要用于一些实验室认证测试 |
|
Set TX power |
|
Zigbee TX/RX 测试 |
这部分显示会因芯片支持不同而有所不同,但都支持 “HCI Reset” 功能。
项目 |
功能描述 |
|---|---|
HCI Reset |
设备执行 “HCI Reset” 功能 |
Test Mode |
设备进入信令测试模式,用于 BR/EDR 的信令测试,需芯片支持 |
Read BD Address |
读取设备的 BD Address |
Get Chip Info |
读取设备讯息,如 LMP 版本 |
Show TxPower |
读取设备的当前 Power 讯息 |
Read Thermal |
读取设备温度 |
Power Tracking(Set and Get) |
启用/禁用 power tracking 功能,需芯片支持 |
RF Mode |
设置 IQM/TPM 模式,需芯片支持 |
此功能用于 CE/SRRC 认证的抗干扰测试。用户可以设定 LBT 相关参数,验证设备抗干扰功能。其中 CE 规范等效辐射功率 > 10dBm 才需支持,如果开启 LBT,检测到干扰后,设备将停止发包(认证时请选择此模式)。
LBT 功能
参数 |
说明 |
|---|---|
LBT Enable |
是否开启 LBT 功能 |
No Tx Mode |
如果开启 LBT,检测到干扰后,设备将停止发包 |
Reduce Tx Mode |
如果开启 LBT,检测到干扰后,设备将降低功率发包 |
LBT AntGain |
实际设备的天线增益 |
LBT Threshold |
用于检测 LBT 是否满足使能条件,当 target power + gain > threshold 时,LBT 才会使能 |
信令测试模式
设备只需进入信令测试模式,并和支持信令测试的仪器如 8852B 建立连接,就可以直接进行蓝牙 RF 性能测试。
BR/EDR 信令测试
设备进入信令测试模式的具体步骤如下。
点击 HCI Reset 按钮进行 HCI 重置。
点击 Test Mode 进入信令测试模式进行测试。
测试结束,点击 HCI Reset 按钮退出信令测试模式。
BR/EDR 信令测试
BR/EDR 信令测试硬件环境搭建如下。
BR/EDR 信令测试硬件环境
BLE 信令测试
DUT 和仪器(如 8852B)通过串口连接进行 DTM 测试,并支持两种方式:
HCI interface,只需要保证 DUT 在【MP Mode】下。
2-wire UART interface,此模式需要烧录测试app,并在【Normal Mode】模式下。
BLE 信令测试连接图
非信令测试模式
在非信令模式下,蓝牙无需建立连接。本章将介绍如何使用 RFTestTool 控制 DUT 进行校准,发送,接收等测试。
Non Link Mode
Non Link Mode 页面功能布局如下。
Non Link Mode 页面
参数名 |
值 |
|---|---|
Channel |
|
Packet Type |
|
Payload Type |
ALL0,ALL1,0101,1010,0x0~0xF,0000_1111,1111_0000,PRBS9 |
Tx Packet Count |
0x0~0xFFFFFFFF 0:0xFFFFFFFF |
Whitening Enable |
0x00~0x7F:开启白化功能 0x80~0xFF:关闭白化功能 |
Hit Target |
Target BD_ADDR(6 bytes) |
功能测项,一般都有以下几个测项,不同的芯片支持的测项会有所差异。
Execute Block
测项 |
描述 |
|---|---|
Cont_Tx (for Certification) |
传输占空比 100% 的蓝牙(BR/EDR)讯号 |
Pkt-Tx (for MP) |
传输蓝牙标准讯号,用于 BR/EDR |
Pkt-Rx (for MP) |
接收蓝牙标准讯号,用于 BR/EDR |
LE Cont_Tx (for Certification) |
传输占空比 100% 的 BLE 讯号 (一般只用于认证) |
Single Tone (for MP) |
传输单载波讯号 |
显示发射和接收的测试结果讯息,用于显示 BR/EDR 的测试结果,参数定义如下。
Result Block
参数 |
描述 |
|---|---|
Tx packets |
传输的 TX 包的个数 |
Rssi |
接收到的讯号强度 |
Rx bits |
接收到总的 bit 数 |
Rx Error bits |
接收到的错误的 bit 数 |
Rx Pkt Count |
接收到的总的包个数 |
ber |
误码率 |
cfo |
载波偏移 |
-
在把晶振电容值 XTAL 写入 flash 前,需先进行频偏校准,具体调整步骤如下。
选择 “Crystal Cap” 值。
点击 Set 按钮。
使用仪器测量频偏。
重复以上步骤,直到量测到的频偏在测量范围内,校准结束。
按钮 |
描述 |
|---|---|
SaveToDevice |
保存到 flash |
Get |
从寄存器中读取 crystal cap 值 |
Set |
设定 crystal cap 值到寄存器。临时设定,如果设备重启,设定会无效 |
在调整晶振电容值 XTAL 时,可以使用 Single Tone 讯号传输,调校结束后按 SaveToDevice 将 XTAL 值写入 flash。
功率校准页面的每个参数设置都以十六进制格式表示,如果值为负数,则使用 2 的补码表示。用户可以使用此页面手动调整校准值,校准参数及按钮功能描述如下。
参数 |
描述 |
|---|---|
Tx gain k |
功率校准,使用二进制补码表示,步长 0.5 dB 例如,Tx gain k 为 0x02 表示增加 1 dB,Tx gain k 为 0xFC 表示减少 -2 dB |
Tx flatness |
按信道组来微调功率,使用二进制补码表示,步长 0.25 dB |
Tx path loss |
芯片 RF 引脚到 RF 连接器的损耗,通常设置为 0,可忽略此参数,步长 0.5 dB |
按钮 |
描述 |
|---|---|
SaveToDevice |
保存到 flash |
Set->RAM |
设定参数到 RAM (FW)。临时设定,如果设备重启,设定会无效 |
Get <-RAM |
从 RAM (FW) 中读取数据 |
如下是校准参数和发射功率之间的关联图。
参数与发射功率关系示意图
备注
目前已出的 BLE SoC 系列芯片都不需要进行功率校准,只需要频偏校准。
Bluetooth TX 测试
蓝牙 BR/EDR 传输测试步骤如下。
选择 “Pkt-Tx (for MP)”。
选择 “Channel”。
选择 “Packet Type”,如:DH5。
设置 “Payload Type”,如:PRBS9。
设置 “Tx Packet Count”,0:无限持续发包。
点击 Start 按钮,设备开始发包。
测试结束,点击 Stop 按钮结束发包。
蓝牙传输测试
Bluetooth RX 测试
蓝牙 BR/EDR 的接收测试步骤如下。
选择 “Pkt-Rx (for MP)”。
选择 “Channel”。
选择 “Packet Type”,如:DH5。
设置 “Payload Type”,如:PRBS9。
设置 “Hit Target”,如:“0x000000c6967e”。
点击 Start 按钮开始接收。
测试结束,点击 Stop 按钮结束接收。
蓝牙接收测试
备注
蓝牙接收测试 红色框内显示接收数据讯息,如 RSSI,RX bits,RX error bits,RX packet counts,ber 和 cfo 等讯息。
BLE Cont_Tx(占空比 100%)测试
用于发送占空比为 100% 的 BLE 讯号,一般用于一些实验室认证测试,步骤如下。
选择 “LE Cont_Tx (for Certification)”。
选择 “Channel”。
选择 “Packet Type”,如:LE 1M PHY。
设定 “Payload Type”,如:PRBS9。
设置 “Tx Packet Count”,0:无限持续发包。
点击 Start 按钮开始发包。
测试结束,点击 Stop 按钮结束发包。
BLE Cont_Tx 测试
Single Tone(CW)测试
此测项传输持续的单载波讯号,频偏校准时可以使用此讯号传输,步骤如下。
选择 “Single Tone (for MP)”。
选择 “Channel”。
点击 Start 开始传输。
测试结束,点击 Stop 按钮结束传输。
Single Tone 测试
LE Test
此测试页面使用 BLE 标准的 HCI command,用户可以在此页面测试 BLE 的 TX/RX 性能。
BLE TX/RX 测试
选择 “LE PKT TX (for MP)” 或者 “LE PKT RX (for MP)”。
-
设置参数。
BLE 参数 参数
值
Channel
0~39
Data Len
0~255,默认:37
Payload type
PRBS9,11110000,10101010,PRBS15,All 1,All 0,00001111,01010101
PHY
LE1M,LE2M,LRS8,LRS2
其中 LRS8 和 LRS2 有些芯片不支持
LE Pkt Count (max 254)
0:无限持续发包
1~254
点 Start 按钮开始测试。
测试结束,点击 Stop 按钮。
备注
如果用户执行 “LE Pkt RX” 测试,点击 Stop 后接收到的结果会显示在 BLE TX/RX 测试 的红色框内 (RX Receive Packets),用户可以根据接收到的包的个数计算 PER 。
Hopping
Hopping 用于一些实验室认证测试,例如 FCC,CE,KC,BQB 等,用于测试 “Dwell time” 和 “Band Edge” 。
参数 |
值 |
|---|---|
Packet Type |
DH1,DH3,DH5,2DH1,2DH3,2DH5,3DH1,3DH3,3DH5,LE。 |
|
Start Channel & Stop Channel |
BR/EDR:0~78 BLE:0~39 Start Channel 和 Stop Channel 之间最好隔开 20 个 channel |
Type |
Hopping:Hopping 模式 Fix Channel:Fix Channel 模式,BR/EDR 支持此模式,BLE 不支持 |
Ckb_Whitening |
启用/禁用白化功能 |
Hopping 测试
TX Power Setting
此页面用来设定发射功率的大小,只是临时设定,重上电后设定无效。此页面依赖芯片本身特性,例如芯片不支持 BR/EDR,那么 Max Tx Power of legacy 1M/2M/3M 将不可用。
TX Power 设定
参数 |
描述 |
|---|---|
Max Tx Power of legacy 1M |
BR 1M 发射功率 |
Max Tx Power of legacy 2M |
EDR 2M 发射功率 |
Max Tx Power of legacy 3M |
EDR 3M 发射功率 |
Max Tx Power of LE 1M/LR |
BLE 1M 发射功率 |
Max Tx Power of LE 2M |
BLE 2M 发射功率 |
Max Zigbee Tx Power |
Zigbee 发射功率 |
Get Tx Power from RAM |
从 RAM 读取 Tx power |
Save Tx Power To RAM |
设置 Tx power 到 RAM |
Zigbee Test
此页面依赖芯片特性,如果芯片支持 Zigbee,才会显示此页面。
Zigbee INIT
在使用 Zigbee 测试之前,先点击 Zigbee MAC INIT 按钮进行 Zigbee 初始化,尤其进行 HCI Reset 后,必须重新点击 Zigbee MAC INIT 按钮。
Zigbee INIT
Zigbee MP TX 测试
通常用于测试 Error Vector Magnitude (EVM) and TX mask Emissions,步骤如下。
选择 “MP TX”。
选择 “Channel”。
选择 “Tx Gain”,单位(dBm)。
选择 “Payload Length”。
设定 “Tx Packet Count”, 0:无限持续发包。
点击 Start 按钮,设备开始发包。
测试结束,点击 Stop 按钮结束发包。
Zigbee MP TX 测试
Zigbee PHY_TX-01(Modulation)测试
通常用于测试 Output Power,frequency offset, 步骤如下。
选择 “PHY_TX-01(Modulation)”。
选择 “Channel”。
选择 “Tx Gain”,单位(dBm)。
设定 “Tx Packet Count”, 0:无限持续发包。
点击 Start 按钮,设备开始发包。
测试结束,点击 Stop 按钮结束发包。
Zigbee PHY_TX-01 测试
Zigbee MP RX 测试
通常用于测试 PER,RSSI 等,步骤如下。
选择 “MP RX”。
选择 “Channel”。
点击 Start 按钮开始接收。
测试结束,点击 Stop 按钮结束接收。
Zigbee MP RX 测试
备注
Zigbee MP RX 测试 红色框内显示 RX 的测试结果,如 RX ok packets,RX error packets,RSSI,LQI 讯息。
常见问题
RFTestTool 点 open 打开串口后,在 Message 框中有一些 Failed 提示,并出现 >>Device Open successfully..,but No MP function or Patch... 提示讯息,请确认是否是没有烧录 RF test patch。
Open 错误讯息
备注
测试使用过程中如有问题请联系 Realtek 蓝牙 FAE。
